Jeg ønsker å prioritere telegram som har med lysstyringen å gjøre, i ETS kan jeg sette prioriteten på gruppedressen som er satt på dimmeren, men det hjelper ikke så mye, da det virker som prioriteten er satt av enheten som sender, dvs loxone-serveren i dette tilfellet. Hvordan får jeg satt prioriteringen på telegram som sendes fra loxone-serveren?
Endringen er ikke annent enn at jeg har brukt noen funksjoner i Loxone som resetter ved dagsstart og månedsstart. Samt prøvd meg på en bedre visualisering enn det som var tidligere.
Det som er litt kult med Loxone er at man aldri blir helt ferdig...
Hei. Har ei hytte der eg prøver og få til styring via web interface. er ikkje avanserte grriene, men sjønner ikkje korleis eg skal få til verdiane. her er situasjonen:
Skal kunne lese av temperatur i kvart rom. har lagt inn "link" fra Group Adresses som trengs, men spørsmålet er og få verdien til og vise på web interface. tips?
Også styring av dimmer, har lagta til bryter på dei adressene som trengs, men vil og kunne styre dimming. da også at når dimming går ned på 0, så skrur bryter seg av. må vel ha feedback fra KNX om state også her.. noken som har en walkthru på dette?
Signatur
Tor Even Sjøvstendig næringsdrivende. Hobbysnekker, hobbytrikker,
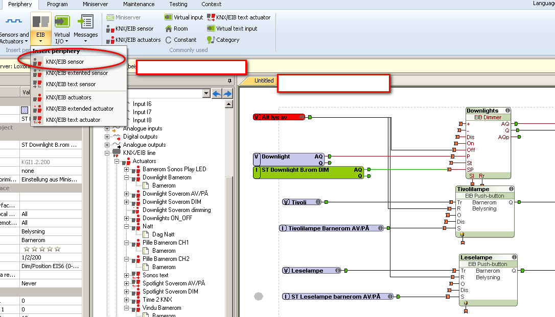
Du må bruke en "KNX/EIB sensor" som du finner i Periphery->EIB menyen.
Velg deretter enten EIB dimmer eller EIB Push-button, og enable denne i "User Interface." EIB modulene bruker, som du sier, tilbakemelding fra f.eks. dimmermodul - slik at dersom du styrer dette fra andre steder enn Loxone så vil status hele tiden være oppdatert - også på f.eks. iPhone GUI'en.
EIB modulene bruker, som du sier, tilbakemelding fra f.eks. dimmermodul - slik at dersom du styrer dette fra andre steder enn Loxone så vil status hele tiden være oppdatert - også på f.eks. iPhone GUI'en.
Takktakk!! Bruker da samme Gruppeadresse som KNX bryter ute i felten ligger på? 4bit signal..
Signatur
Tor Even Sjøvstendig næringsdrivende. Hobbysnekker, hobbytrikker,
Noen som kan rapportere om supporten fra Loxone? Evt noen har tatt training/kurs derfra?
Jeg har spurt supporten til loxone om veldig mye forskjellig, og de er veldig flinke med å svare. hvertfall er det min erfaring. de leste tilogmed manualene til KNX utstyret jeg ville bruke for å finne rette utgangene for å koble gruppeadressene :)
I tilegg til å sende bilder og forklaringer på alt, så har jeg fått hele prosjekt på mail så jeg kan importere å redigere.
Jeg har spurt om noen webinars for en tid tilbake, og det var noe de ønsket å sette opp.
så gøy! hvilken måler bruker du?
Har alt som er moro til hobby.
Endringen er ikke annent enn at jeg har brukt noen funksjoner i Loxone som resetter ved dagsstart og månedsstart. Samt prøvd meg på en bedre visualisering enn det som var tidligere.
Det som er litt kult med Loxone er at man aldri blir helt ferdig...
Har ei hytte der eg prøver og få til styring via web interface.
er ikkje avanserte grriene, men sjønner ikkje korleis eg skal få til verdiane.
her er situasjonen:
Skal kunne lese av temperatur i kvart rom. har lagt inn "link" fra Group Adresses som trengs, men spørsmålet er og få verdien til og vise på web interface.
tips?
Også styring av dimmer, har lagta til bryter på dei adressene som trengs, men vil og kunne styre dimming.
da også at når dimming går ned på 0, så skrur bryter seg av.
må vel ha feedback fra KNX om state også her..
noken som har en walkthru på dette?
Sjøvstendig næringsdrivende.
Hobbysnekker, hobbytrikker,
Velg deretter enten EIB dimmer eller EIB Push-button, og enable denne i "User Interface."
EIB modulene bruker, som du sier, tilbakemelding fra f.eks. dimmermodul - slik at dersom du styrer dette fra andre steder enn Loxone så vil status hele tiden være oppdatert - også på f.eks. iPhone GUI'en.
Takktakk!!
Bruker da samme Gruppeadresse som KNX bryter ute i felten ligger på?
4bit signal..
Sjøvstendig næringsdrivende.
Hobbysnekker, hobbytrikker,
Evt noen har tatt training/kurs derfra?
Innehaver av BMS Elektro - Smarthusinstallasjon for private. Sertifisert KNX, Gira-, Jung- og Theben partner
www.bmselektro.no
Jeg har spurt supporten til loxone om veldig mye forskjellig, og de er veldig flinke med å svare.
hvertfall er det min erfaring. de leste tilogmed manualene til KNX utstyret jeg ville bruke for å finne rette utgangene for å koble gruppeadressene :)
I tilegg til å sende bilder og forklaringer på alt, så har jeg fått hele prosjekt på mail så jeg kan importere å redigere.
Jeg har spurt om noen webinars for en tid tilbake, og det var noe de ønsket å sette opp.
Har alt som er moro til hobby.
4bit signal? Tror en enkel bit skulle holde - typisk en ON/OFF eller Boolean?